Product designer based in Oslo
Product designer with 14 years of experience across SaaS, fintech, and service marketplaces. My work focuses on designing systems that scale across markets and bring clarity to complex services. Currently at Otovo, I lead design for a clean-energy marketplace, covering customer journeys, installer tools, and operational systems that support solar projects from sale to long-term maintenance.
Otovo is a clean-energy marketplace operating across 13 European markets, combining e-commerce, logistics, and installation services with over 35,000 completed projects. I lead the design function, responsible for the end-to-end service platform that enables customers to purchase solar systems and installers to plan, price, and manage installations.
My work bridges digital and operational UX, aligning customer journeys, installer workflows, and internal tools to ensure reliable delivery and long-term maintenance. Over time, I've led cross-market design initiatives addressing regulatory complexity, service coordination, and on-site logistics, while working closely with engineering and operations to scale the platform across Europe.
Alongside hands-on work, I serve as part of Otovo leadership to help the organisation leverage design efficiently.
Before Otovo, I worked across consulting, research, and fintech. At Globant, I designed enterprise SaaS and networking platforms. I then spent three years as a PhD Fellow at the University of Oslo, researching digital marketplace behavior for SINTEF and Snapsale (Schibsted owned). Most recently, I worked at Settle on QR-based payments and merchant onboarding in the Croatian market.

Full stack design IC and leadership:
End-to-end product and service design across B2B and consumer experiences.
New product development.
Field research, journey mapping, and synthesis.
Designing systems for multi-market scale and operational clarity.
UX strategy and north stars for complex workflows.
Rapid prototyping and design delivery.
Workshop facilitation, cross-functional alignment, and designer mentorship.
Figma, Cursor, Dovetail : I pick, learn and use what is needed
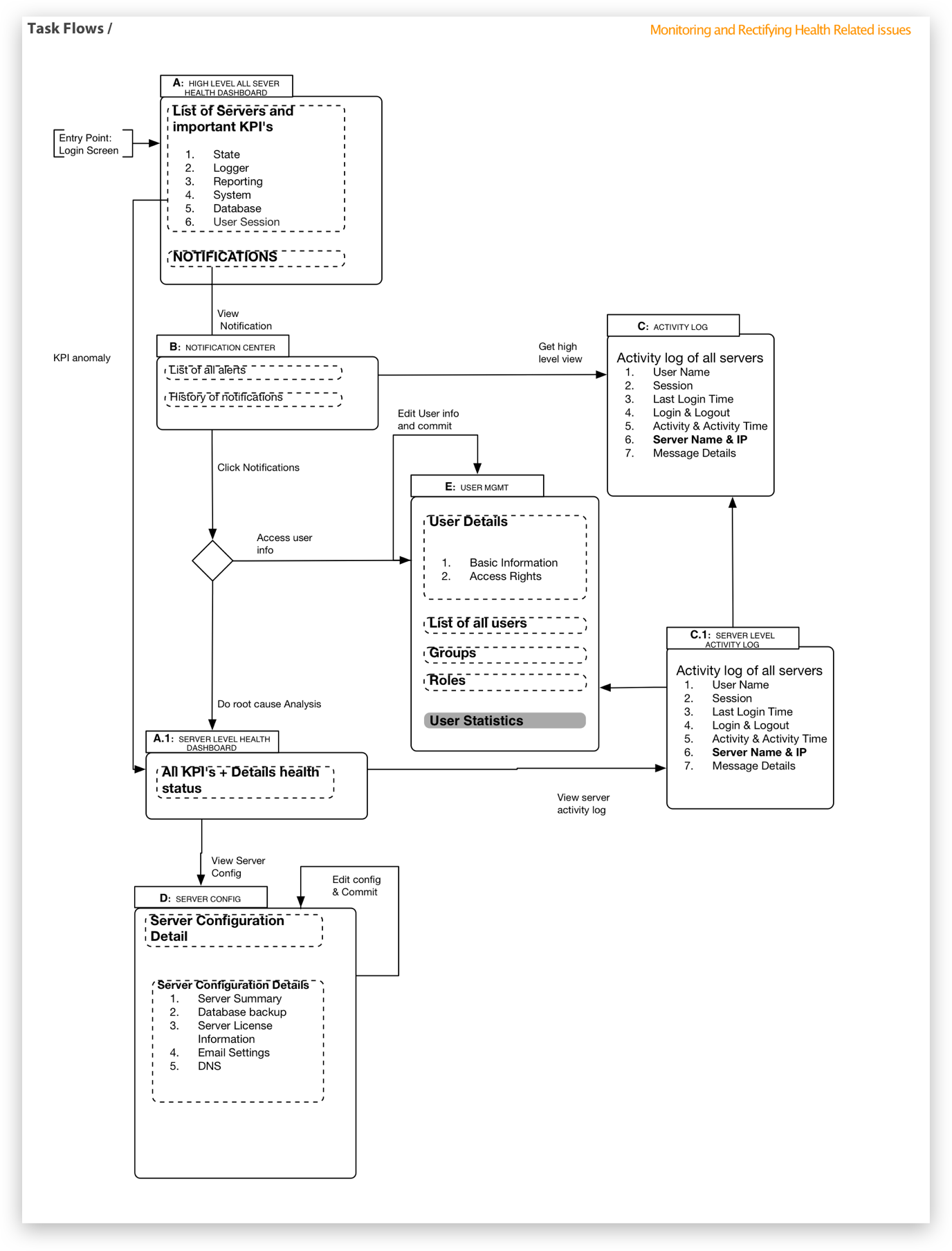
Most of my SaaS and B2B work is under non disclosure agreement. What follows is a selection of process work, explorations, and iterations that offer a snapshot of my approach. Detailed case studies and my résumé are available on request.


.jpg)




















